Announcement

Collapse
No announcement yet.
X
  • Filter
  • Time
Clear All
new posts

    Visual Builder

    HI, I am using version
    "v9.0p_2013-07-24/PowerEdition Development Only"

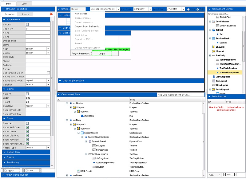
    While using Visual Builder not able to load and save component XML.

    For your reference please find attached screen shot. Actually almost all menus are disable.

    Regards,
    DSingh
    Attached Files
    Last edited by DSingh; 9 Oct 2013, 10:20.

    #2
    Any update on this.

    Thanks,
    D Singh

    Comment


      #3
      This implies the necessary file system access is disabled in server.properties.

      Try adding
      Code:
      FilesystemDataSource.enabled: true
      to your server.properties, and also ensure that "loadFile" and "saveFile" are present under the specified RPCManager.enabledBuiltInMethods


      Note that for security considerations, these setting should not be enabled for production deployments as they enable server-side filesystem access

      Regards
      Isomorphic Software

      Comment


        #4
        Thanks it's working.

        Regards,
        DSingh

        Comment

        Working...
        X