Announcement

Collapse
No announcement yet.
X
  • Filter
  • Time
Clear All
new posts

    Styling Grid Header

    Hi, I'm new with Smart GWT and I'm trying to change the look and feel of a Grid Header.
    How can I do this?
    I follow the steps in the "Smart GWT Quick Start Guide" and create a new skin but I can't change the font size of my Grid Headers.

    My skin_styles.css looks like:
    /*=============================================
    11) ListGrid
    =============================================*/

    .headerBar {
    background:#FFFFFF url(./images/ListGrid/header.png) repeat-x bottom left scroll;
    font-family:Verdana;
    font-size:14px;
    }

    1) Smart GWT 2.5.1 (Eclipse Plugin)
    2) IE 8

    #2
    Hi ignacio,

    IMHO the best way to find your used css (and the point to edit) is to use Chrome's right-click->Inspect element.

    You can then edit the CSS live in Chrome and once you are done, c&p the changes in your skin_styles.css.

    Best regards,
    Blama

    Comment


      #3
      Originally posted by Blama View Post
      Hi ignacio,

      IMHO the best way to find your used css (and the point to edit) is to use Chrome's right-click->Inspect element.

      You can then edit the CSS live in Chrome and once you are done, c&p the changes in your skin_styles.css.

      Best regards,
      Blama
      I'm trying to do what you say but stills don't change...
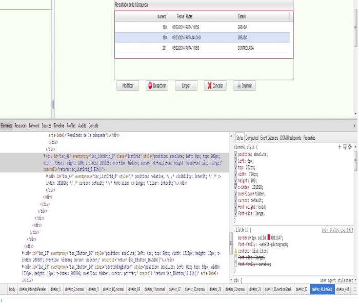
      Look the attached file.
      Attached Files

      Comment


        #4
        You have to search for the css-class you need to change, but I'd think that ".listGrid" is a good start.

        Are you worried that in the screenshot in ".listGrid" font-size is striked through? Most likely Chrome shows this way that it is overridden by the element's style tag (or is commented out in the .css file)

        Now inspect / find the cells of the ListGrid (deep in the DOM in a <tbody>-tag if I remember correctly). You should see there, which styles are applied.

        Best regards,
        Blama

        Comment


          #5
          Originally posted by Blama View Post
          You have to search for the css-class you need to change, but I'd think that ".listGrid" is a good start.

          Are you worried that in the screenshot in ".listGrid" font-size is striked through? Most likely Chrome shows this way that it is overridden by the element's style tag (or is commented out in the .css file)

          Now inspect / find the cells of the ListGrid (deep in the DOM in a <tbody>-tag if I remember correctly). You should see there, which styles are applied.

          Best regards,
          Blama
          I can do it now... Thanks!!

          Comment

          Working...
          X